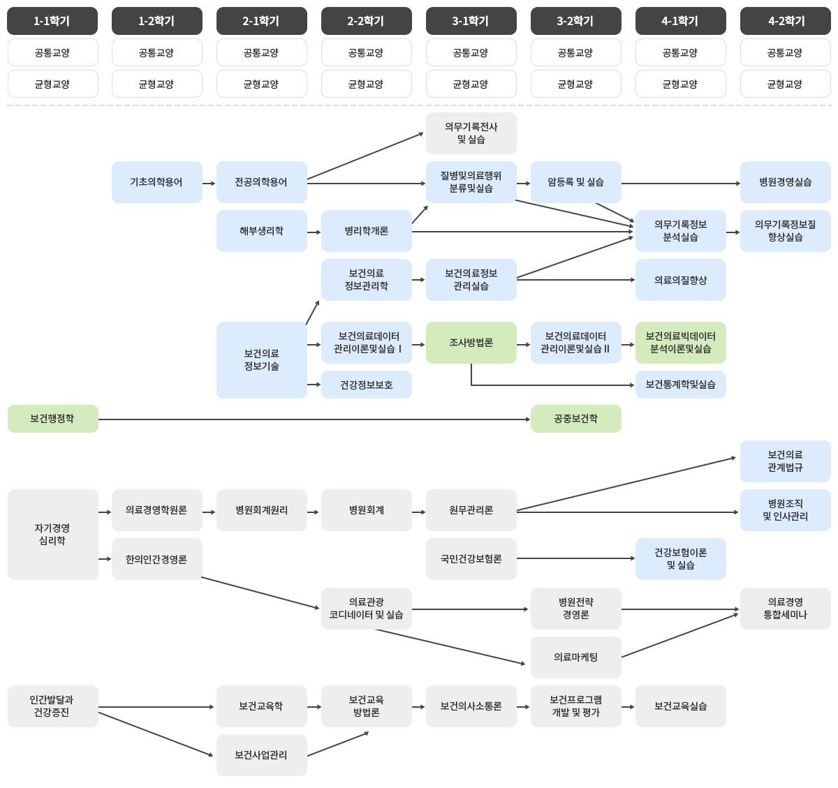
교육과정 이수체계

필수이수 교과목, 선택이수 교과목
| 필수이수 교과목 | 학년-학기 | 선택이수 교과목 | 학년-학기 | 
|---|---|---|---|
| 보건의료정보관리학 | 2-2 | 보건행정학 | 1-1 | 
| 보건의료정보관리실습 | 3-1 | 공중보건학 | 3-2 | 
| 병원조직및인사관리 | 4-2 | 조사방법론 | 3-1 | 
| 건강정보보호 | 2-2 | 보건의료빅데이터분석이론 및 실습 | 4-1 | 
| 질병및의료행위분류 및 실습 | 3-1 | ||
| 의무기록정보분석실습 | 4-1 | ||
| 의무기록정보질향상실습 | 4-2 | ||
| 암등록 및 실습 | 3-2 | ||
| 의료의질향상 | 4-1 | ||
| 건강보험이론 및 실습 | 4-1 | ||
| 보건통계학및실습(캡스톤디자인) | 4-1 | ||
| 보건의료데이터관리이론 및 실습ⅠⅡ | 2-2, 3-2 | ||
| 보건의료정보기술 | 2-1 | ||
| 보건의료관계법규 | 4-2 | ||
| 기초의학용어, 전공의학용어 | 1-2, 2-1 | ||
| 병리학개론 | 2-2 | ||
| 해부생리학 | 2-1 | ||
| 병원경영실습(산학연계학) | 4-2 | 
선-후 이수체계
| 선수 교과목 | 후수교과목 | |
|---|---|---|
| 	
						기초의학용어(1-2) 전공의학용어(2-1) 병리학개론(2-2) 해부생리학(2-1)  | 
					▶ | 질병및의료행위분류및실습(3-1) | 
| 의무기록정보분석실습(4-1) | ||
| 의무기록정보질향상실습(4-2) | ||
| 암등록및실습(3-2) | ||
| 건강보험이론및실습(4-1) | ||
| 질병및의료행위분류및실습(3-1) | ▶ | 의무기록정보질향상실습(4-2) | 
| 보건의료정보관리학(2-2) | ▶ | 보건의료정보관리실습(3-1) |